Оптимизация процессов подписания кадровых документов в единой системе

Заказчик:
ООО Главстрой-Регионы
Руководитель проекта со стороны заказчика
Поставщик
Первый БИТ Воронеж
Год завершения проекта
2024
Сроки выполнения проекта
апрель, 2024 — декабрь, 2024
Масштаб проекта
462 автоматизированных рабочих места
Цели
  1. Повышение удобства взаимодействия сотрудника компании с отделом по работе с персоналом

  2. Оптимизация процессов подписания кадровых документов за счет отказа от "лишних" подписантов

  3. Сокращение сроков подписания кадровых документов

  4. Сокращение расходов на канцелярию за счет отказа от бумаги

Результаты
  1. На момент перевода сервиса в промышленную эксплуатацию к КЭДО были подключены 3 основных бизнес-процесса и 5 видов документов, сейчас к сервису подключено более 8 видов документов и эта цифра продолжает расти

  2. Сокращение времени оформления приказов за счет автоматического формирования печатных форм для любых условий

  3. Оптимизация процесса подписания приказов, которая позволила сократить время подписания одного документа с нескольких дней до нескольких часов

  4. Повышение качества взаимодействия отдела кадров с сотрудником за счет единого подхода к подписанию документов в разных подразделениях

  5. Сокращение расходов на канцелярию, благодаря отказу от печати документов на бумаге

Уникальность проекта

  • Глубокая интеграция сервиса КЭДО в программу кадрового делопроизводства

  • Быстрая масштабируемость системы. После запуска в промышленную эксплуатацию подключение нового документа к сервису занимает не более 1 дня

  • Количество активных пользователей 1С:ЗУП КОРП, использующих сервис - 30 человек

  • Количество активных личных кабинетов - 462

  • Территориальная распределенность решения: охвачено более 23 компаний входящих в группу

Теперь компания может принимать новых сотрудников на работу из всех регионов присутствия компании, в том числе с Сахалина, без необходимости их личного присутствия в головном офисе. Сотрудники получили возможность дистанционно подавать документы на отпуска, отгулы и запрашивать любые необходимые кадровые справки — полностью без бумажных носителей. Этот шаг позволил ускорить процессы оформления новых сотрудников, сократить бюрократические издержки и сделать работу с документами более удобной и экологичной.

Использованное ПО
  • 1С:Зарплата и управление персоналом КОРП

  • Сервис 1С:Кабинет сотрудника

Сложность реализации

Компания является динамически развивающимся предприятием, территориально распределенным на 30 площадках в 10 городах РФ и имеющим в своей структуре более 8000 сотрудников. Из-за большого территориального распределения кадровый документооборот в бумаге затягивался на несколько недель, документы могли "затеряться" на столе у руководителей или потеряться вовсе. Именно территориальная распределенность стала ключевым фактором при принятии решения о внедрении кадрового электронного документооборота в компании.

Описание проекта

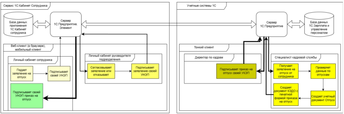
Главным условием для выбора сервиса было в первую очередь удобство для основных пользователей системы. Важно было не усложнить работу конечных пользователей излишними переходами в дополнительные окна/журналы документов для работы с КЭДО. Для перехода на кадровый электронный документооборот был выбран сервис "1С:Кабинет сотрудника". Выбранная система глубоко интегрируется в существующие справочники и журналы документов, делая работу с КЭДО достаточно простой.

В начале процесса перехода на кадровый ЭДО были выбраны 3 основных бизнес-процесса, которые были максимально просты и понятны, они потребовали некоторых улучшений.

Отключение раздела "Отсутствия"

По умолчанию в сервисе отображается отсутствия всех сотрудников по всей организации. Необходимо было, чтобы сотрудники не видели информацию об отсутствии коллег. С помощью расширения для 1С:ЗУП КОРП изменили процедуры обмена с сервисом и отключили использование функциональности "Регистрация отсутствий", в личном кабинете перестал отображаться раздел "Отсутствия". При этом сохранилась возможность отправки заявлений на отгулы, командировки и т.д. из раздела "Документы".

У администратора базы ЗУП есть возможность включать и отключать отображение раздела прямо из формы настроек 1С:Кабинет сотрудника, аналогично типовому отключению разделов "Компания" и "Справки".

При доработках были использованы новые возможности платформы по расширению процедур, что позволяет обновлять основную конфигурацию, без потери функционала в новом релизе и без необходимости адаптировать расширение под новый релиз.

Автоматизация включения второго фактора аутентификации

В типовом решении при включении второго фактора аутентификации в локальной версии программы дополнительно требуется включить второй фактор в каждом пользователе вручную. Компанию не устроил такой вариант, т.к. планировался запуск на более чем 500 сотрудников. Была изучена документация к серверу "1С:Предприятие. Элемент" и нашли решение для автоматизации. Теперь после каждого обмена между 1С:ЗУП КОРП и 1С:КС база запрашивает список пользователей приложения, проверяет у каждого из пользователей наличие второго фактора и если его нет, то включает.

Это позволяет оптимизировать работу с пользователями приложения и избавляет от необходимости вручную включать второй фактор и повышает безопасность авторизации.

Адаптация внешних печатных форм

Ранее были разработаны около 30 внешних печатных форм для различных документов. 20 из них подходили под механизм публикации внешних печатных форм в сервисе и были адаптированы для работы типового механизма.

География проекта

Компания территориально распределена на 30 площадках в 10 городах РФ. Центральный офис – в городе Москва. География проектов – Москва и Московская область, Санкт-Петербург, Ленинградская область, Краснодарский край, Сахалинская и Ярославская области

Дополнительные презентации:
Скриншот 1.png
Скриншот 2.png
Схема автоматизации.png

Комментировать могут только авторизованные пользователи.
Предлагаем Вам в систему или зарегистрироваться.

Год
Предметная область
Отрасль
Управление
Мы используем файлы cookie в аналитических целях и для того, чтобы обеспечить вам наилучшие впечатления от работы с нашим сайтом. Заходя на сайт, вы соглашаетесь с Политикой использования файлов cookie.